ROOFING SERVICE SIMPLIFIED
A complete software solution for Roofers’ Service Divisions, from Estimating, Proposal, and Job Costing to Customer Follow Up. Our Superpower lies in our powerful reporting. And, from one good survey, CTB generates every powerful report you need in one go.
What We Offer Roofers
Did you view the CTB Introduction?
Also download the PDF version.
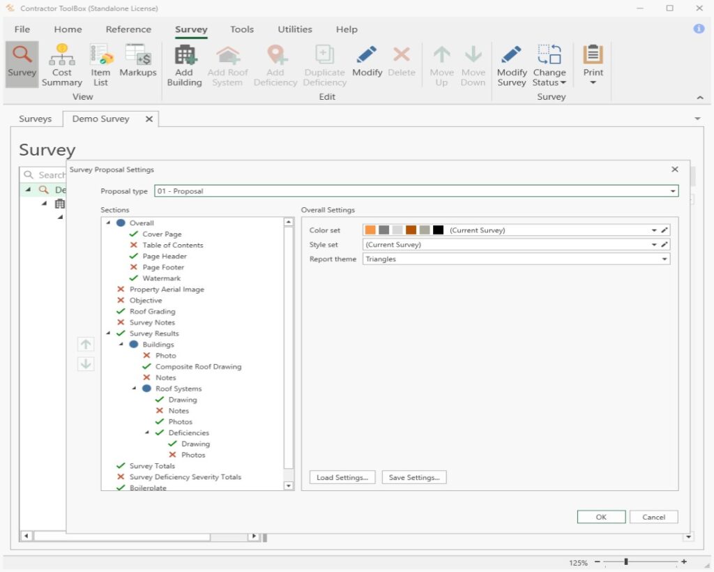
Comprehensive Surveys
Create, schedule, and complete all of your surveys in one place
Prioritize multiple buildings, roof system, and deficiencies.
Fully customize your cost types
Print all your reports
Provide job costing
Perform analytics against jobs over time


Multi Survey Scheduling
License Included
Every survey license also comes with a scheduling license included.
Seamless Integration
Show all your scheduled surveys in one place
Plan ahead with your jobs that still need to be scheduled
Connect with your personal calendar
Huge Pre-Built Database
Endless selection of of items in our built-in database.
Fully customize and add your own deficiencies
Total control over all products, suppliers, costs
Total control of all markups, taxes, roundups, wastage
Huge library of built-in NRCA pictures & texts
Customize your database for your unique operation
and so much more… Come see a demo with us.

Theme colors & power reports
Pick a theme to suit your work style. And design all your many reports with granular detail.



